Kết Cấu BTCT
QUY TRÌNH TÍNH TRỤ CẦU BTCT LOẠI 3
- TIÊU CHUẨN THIẾT KẾ:
Tiêu chuẩn Việt Nam: TCVN 11823-1-2017 - Thiết kế cầu đường bộ – Phần 1, 3, 5, 6, 9 &11
TCVN 10304-2025 - Móng cọc - Tiêu chuẩn thiết kế
TCVN 9362-2012 - Tiêu chuẩn thiết kế nền nhà & Công trình
TCVN 9386-2012 - Thiết kế công trình chịu động đất
TCVN 5574-2018 - Kết cấu bê tông và bê tông cốt thép - Tiêu chuẩn thiết kế
- TỔNG QUAN:
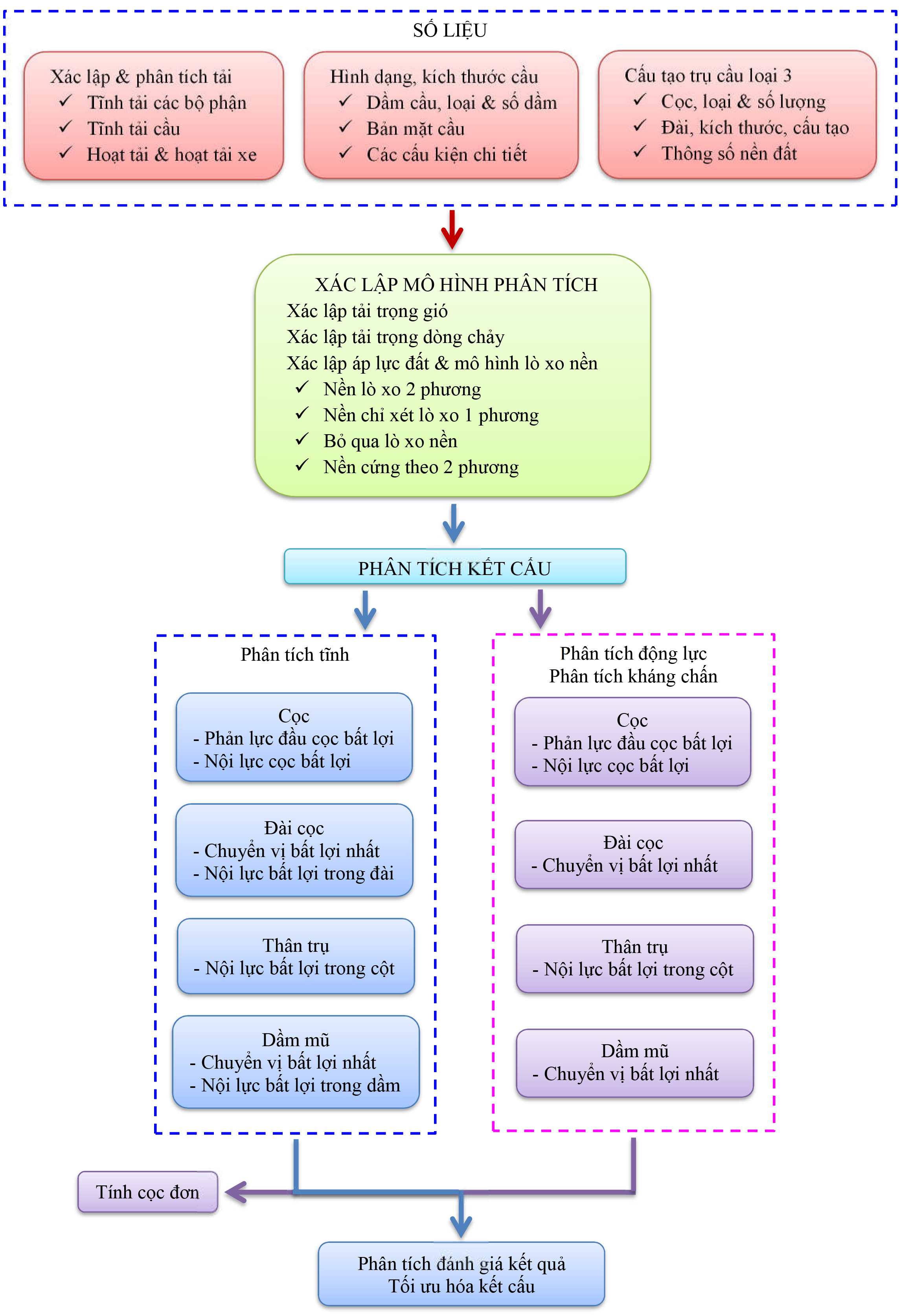
Kết cấu trụ cầu loại 3 là dạng móng cọc đài thấp được áp dụng phổ biến trong các công trình giao thông đô thị, chẳng hạn như các trụ cầu trong các cầu giao thông, cầu vượt…. Đài cọc được chế tạo bằng bê tông cốt thép, cọc sử dụng bằng cọc bê tông cốt thép hay cọc thép.
- QUI TRÌNH TÍNH TOÁN:
Quy trình tính kết cấu trụ cầu bê tông cốt thép loại 3 theo trình tự:

- ĐỀ XUẤT:
Áp dụng qui trình trên yêu cầu phân tích đầy đủ khả năng làm việc và chịu lực của các bộ phận trụ cầu, nhằm tính toán chính xác khả năng chịu lực của kết cấu và tối ưu hóa khả năng chịu lực của các bộ phận.
TP HCM, 18/03/2026
Phần mềm liên quan: Phân tích & tính kết cấu trụ cầu loại 3


Trở về




